本系统提供便捷的工商年度报告申报服务,帮助企业高效完成年度工商信息申报工作。系统采用先进的数据加密技术,确保企业敏感信息安全,为企业提供专业、便捷、安全的一站式年报服务。
H5系统,推广便捷,点击即达
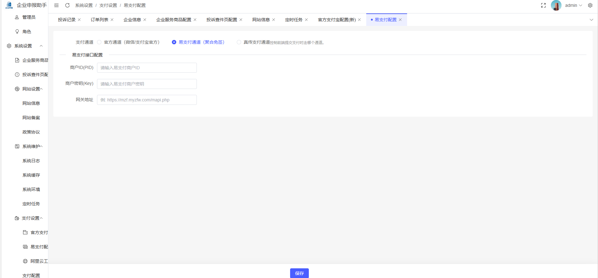
支持双端支付提升转化率(个人码支付-易支付-官网支付后台直接切换)
拒绝小程序第三方规则限制(无需公众号小程序)
无需登录,直接支付,省去麻烦一步到位
对接阿里云接口国家企业信用信息系统,输入企业名称自动补全法人名称更有信赖性
增加投诉反馈,前台用途提交图片信息后台可直接处理
源码全部开源支持二次开发
套餐一:源码+安装说明=398元
套餐二:源码+安装说明+安装后台=398+39元
套餐三:源码+安装说明+前台和后台安装=598元
套餐四:源码+安装说明+前台和后台安装+服务器+域名+对接工商接口+对接支付接口=1398元




